Six years ago this month, we published a paper entitled “Engineering Design Optimization using Services and Workflows” in Philosophical Transactions of the Royal Society A. This paper developed a prototype e-science approach to solving complex structural optimisation problems using web services and workflows in Taverna. This was a special theme issue on “Crossing boundaries: computational science, e-Science and global e-Infrastructure”, comprising of selected papers from the UK e-Science All Hands Meeting 2008 held in Edinburgh in September 2008. This work was part of a collaboration between the Departments of Computer Science and Mechanical Engineering at Bath, partially funded by the EPSRC Bridging the Gaps programme through the project Creativity in Systems Design: the Bath Interactive Ideas Factory (EP/E018122/1).

The abstract of the paper is below; you can read the full open access paper online:
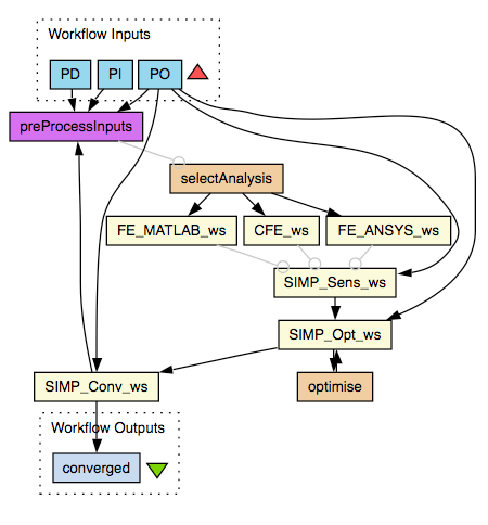
Engineering Design Optimization using Services and Workflows
Tom Crick, Peter Dunning, Hyunsun Kim and Julian Padget
Multi-disciplinary design optimization (MDO) is the process whereby the often conflicting requirements of the different disciplines to the engineering design process attempts to converge upon a description that represents an acceptable compromise in the design space. We present a simple demonstrator of a flexible workflow framework for engineering design optimization using an e-Science tool. This paper provides a concise introduction to MDO, complemented by a summary of the related tools and techniques developed under the umbrella of the UK e-Science programme that we have explored in support of the engineering process. The main contributions of this paper are: (i) a description of the optimization workflow that has been developed in the Taverna workbench, (ii) a demonstrator of a structural optimization process with a range of tool options using common benchmark problems, (iii) some reflections on the experience of software engineering meeting mechanical engineering, and (iv) an indicative discussion on the fea`ibility of a ‘plug-and-play’ engineering environment for analysis and design.
(also see: Publications)